Revisión de cambios entre la versión de ArcGIS Pro 1.4 y la versión de ArcGIS Pro 2.0
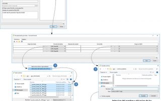
Ya se comentó la actualización a la versión de ArcGIS Pro 2.0, pero no ha sido hasta hace poco que se ha podido actualizar la versión en España, pudiendo así disfrutar de las nuevas ventajas que este software ofrece. En esta entrada se va a exponer algunos de los cambios producidos en esta evolución, hay [...]









